
সবাইকে আন্তরিক শুভেচ্ছা এবং স্বাগতম জানাচ্ছি “ওয়ার্ডপ্রেস ওস্তাদ” এডভান্স ওয়ার্ডপ্রেস ডেভলপমেন্টের উপর একটা পূর্ণাঙ্গ ফ্রি চেইন কোর্স এর ৩য় পর্বে। টেকটিউনস বিশ্বের সবচেয়ে বড় বাংলা সোশ্যাল নেটওয়ার্ক । এরকম একটা বড় প্লাটফর্মে “ওয়ার্ডপ্রেস ওস্তাদ” কোর্সটি টেকটিউনস কতৃপক্ষের প্রত্যক্ষ সহযোগিতায় শুরু করতে পেরে ভালো লাগছে।
“ওয়ার্ডপ্রেস ওস্তাদ ” কোর্সের ঘোষণা টেকটিউন্সে প্রকাশ করার পর আপনাদের মধ্যে যে আগ্রহ দেখেছি, তা এই কোর্সটিকে সুন্দর করে পরিচালনা করতে সাহায্য করবে। সকলের সক্রিয় অংশগ্রহণ কামনা করছি।

১ম এবং ২ম পর্বে একটা HTML টেমপ্লেট কে ওয়ার্ডপ্রেস থিমে রূপান্তর কারর ক্ষেত্রে যে সকল প্রথমিক কর্যক্রম রয়েছে সে সম্পর্কে বিস্তারিত আলোচনা করা হয়েছে, আজ ৩য় পর্বে ওয়ার্ডপ্রেস টেমপ্লেট-হায়ারআর্কি নিয়ে আলোচনা করা হবে।
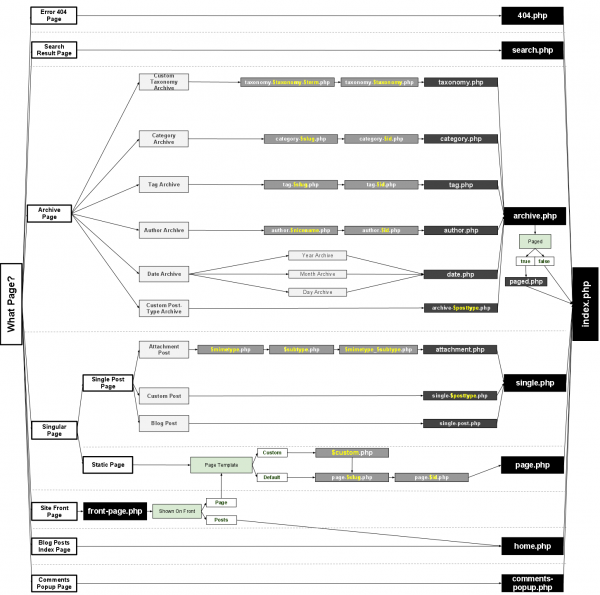
ওয়ার্ডপ্রেস থিম ডেভলপমেন্ট শিখতে গেলে টেমপ্লেট-হায়ারআর্কি সম্পর্কে ভালো ধারণা থাকা আবশ্যক। আমরা ইতোমধ্যেই জেনেছি যে একটা ওয়ার্ডপ্রেস থিম হতে গেলে সেখানে নূন্যতম দুইটি ফাইল অবশ্যই থাকতে হবে একটি হচ্ছে index.php এবং অপরটি হচ্ছে style.css । টেমপ্লেট-হায়ারআর্কি থেকে আমরা জানতে পারব কেন index.php ফাইল অবশ্যই যে কোন ওয়ার্ডপ্রেস থিমে থাকতে হবে। এক নজরে আমরা ছবিতে ওয়ার্ডপ্রেস টেমপ্লেট-হায়ারআর্কি দেখে নেই।

সহজ ভাষায় বলতে গেলে, টেমপ্লেট-হায়ারআর্কি হচ্ছে ওয়ার্ডপ্রেস সাইটে আমরা কোন বিশেষ পেজ প্রদর্শনের জন্য নির্দেশ পাঠালে কিভাবে ওয়ার্ডপ্রেস ঐ পেজটি বা পরিপূরক কোন পেজ প্রদর্শন করে। একটা উদাহরণ দিয়ে বিষয়টি আরো ভালোভাবে উপস্থাপনা করা যাক। আমরা কোন একটা ওয়ার্ডপ্রেস সাইটে কোন একটা আর্টিকেল পড়ার পর চিন্তা করলাম আর্টিকেলটির লেখক সম্পর্কে কিছু তথ্য জানা দরকার।
ওয়ার্ডপ্রেস থিমে লেখক সম্পর্কে তথ্য প্রদর্শনের জন্য থিম ফোল্ডারে author.php নামে একটা ফাইল তৈরি করা হয়। যদি ঐ সাইটে যে থিমটি ব্যবহৃত হচ্ছে তার থিম ফোল্ডারে author.php নামে কোন ফাইল থাকে তাহলে ,কোন আর্টিকেলের লেখক সম্পর্কে তথ্য প্রদর্শনের জন্য author.php ফাইলটি ব্রাউজারে লোড হবে। এখন কোন কারণে যদি, ঐ সাইটে ব্যবহৃত থিম ফোল্ডারে author.php নামে কোন ফাইল না থাকে তাহলে archive.php ফাইলটি ব্রাউজারে লোড হবে, যদি archive.php ফাইলটিও না থাকে তাহলে paged.php নামে কোন ফাইল থাকলে ব্রাউজারের মাধ্যমে লোড হবে, শেষ পর্যন্ত যখন কিছুই পাবে না তখন index.php ফাইল ব্রাউজারের মাধ্যমে প্রদর্শিত হবে।
আরো একটা উদাহরণ পর্যবেক্ষণ করা যাক।

প্রত্যেকটা সাইটেই একটা হোমপেজ থাকে। এটাই যেকোন সাইটের প্রথম এবং সবচেয়ে গুরুত্বপূর্ণ পেজ। ওয়ার্ডপ্রেস আমাদেরকে হোম পেজ কাস্টমাইজ করার সুযোগ প্রদান করে। হোম পেজের জন্য টেমপ্লেট-হায়ারআর্কি হচ্ছে
অর্থাৎ প্রথমে ওয়ার্ডপ্রেস প্রথমে দেখবে যে থিমের সাথে front-page.php নামে কোন ফাইল আছে কিনা, না পেলে পরবর্ততে দেখবে home.php আছে কিনা আর সব শেষে কোন কিছু না থাকলে তো index.php আছেই।
এছাড়াও ওয়ার্ডপ্রেসে সেটিং অপশনে সেট করে দেয়ার মাধ্যমে কোন স্ট্যাটিক পেজকেও হোম পেজ হিসেবে ব্যবহার করা যায় । এবং ঐ পেজটির জন্য কাস্টম পেজ টেমপ্লেট তৈরি করেও হোম পেজ কাস্টমাইজ করা যায়।

প্রতিটা পর্বে কোর্সে সক্রিয় অংশগ্রহণকারীদের জন্য কিছু প্রশ্ন, প্রজেক্ট বা বিশেষ কিছু করণীয় থাকবে। এগুলো সম্পন্ন করে কোর্সে আপনার সক্রিয়তা নিশ্চিৎ করুন। এই কোর্সের সাথে সম্পৃক্ত বিচারক মন্ডলী এগুলো পর্যবেক্ষণ করবেন এবং প্রয়োজনীয় নির্দেশনা প্রদান করবেন।
ওয়ার্ডপ্রেস ওস্তাদ [পর্ব-০৩] এর জন্য করণীয়

আজকে আপনাদের জন্য কিছু সহজ প্রশ্ন থাকছে । আপনারা টিউমেন্ট করে প্রশ্ন গুলোর সঠিক উত্তর প্রদানের চেষ্টা করুন।
১. টেমপ্লেট-হায়ারআর্কি কি?
২. কোন ওয়ার্ডপ্রেস থিমে author.php না থাকলে কি হবে?
আজ এ পর্যন্তই। সবার জন্য শুভকামনা রইলো।
আমি অসীম কুমার পাল। বিশ্বের সর্ববৃহৎ বিজ্ঞান ও প্রযুক্তির সৌশল নেটওয়ার্ক - টেকটিউনস এ আমি 16 বছর 10 মাস যাবৎ যুক্ত আছি। টেকটিউনস আমি এ পর্যন্ত 147 টি টিউন ও 469 টি টিউমেন্ট করেছি। টেকটিউনসে আমার 17 ফলোয়ার আছে এবং আমি টেকটিউনসে 0 টিউনারকে ফলো করি।
আমি অসীম কুমার পাল। ইলেকট্রনিক্স এবং ওয়েব ডিজাইনকে অন্তরে ধারণ করে পথ চলতেছি। স্বপ্ন দেখি এই পৃথিবীর বুকে একটা সুখের স্বর্গ রচনা করার। নিজেকে একজন অতি সাধারণ কিন্তু সুখী মানুষ ভাবতে পছন্দ করি।
১. ওয়ার্ডপ্রেস index.php থেকে কখন কোন পেজ দেখাবে মূলত এই পদ্ধতিকেই টেমপ্লেট-হায়ারআর্কি বলে।
২. ওয়ার্ডপ্রেস থিমে author.php না থাকলে archrive.php পেইজটি লোড হবে।
আমার প্রশ্নঃ
হোম পেইজ এর জন্য কাস্টম টেমপ্লেট কিভাবে তৈরী করবো?