
টেকটিউনস কমিউনিটি, কেমন আছেন সবাই? আশা করছি সবাই ভাল আছেন। বরাবরের মত আজকেও হাজির হলাম নতুন কিছু নিয়ে। তাহলে চলুন শুরু করি।
আমরা অনেকেই জানি Windows 10 হচ্ছে উইন্ডোজ এর শেষ ভার্সন। কিন্তু মাইক্রোসফট কিছু দিন পর পর ভার্সন চেঞ্জ করার মাধ্যমে নিয়ে আসছে নতুন নতুন সব ফিচার। ২০১৫ সালের পর থেকে এই Windows 10 দিনে দিনে আরও শক্তিশালী হয়ে উঠছে।

নতুন ভার্সন আপডেট হলেও সব গুলো ভার্সনে কিছু কিছু সমস্যা থেকেই যায় আবার এই সমস্যা সমাধানের জন্যও নতুন আপডেট আসে। তবে সর্বশেষ ভার্সন Windows 10 May 2020 ছাড়া আগের ভার্সন গুলোতে তেমন কোন মেজর সমস্যা আমার চোখে পড়ে নি। এটা তো গেলো ওদের অফিসিয়াল ইস্যু যা ওরা নিজেরাই ফিক্স করে আপডেট দেবে। কিন্তু ভাল কোন ভার্সন ব্যবহার করার পরেও যখন আপনার পিসিতে সমস্যা দেখা দেবে তখন?
হটাৎ করে যেকোনো ছোট বড় উইন্ডোজ এর সমস্যা কিভাবে সমাধান করবেন এটা নিয়েই মূলত আজকের টিউন। আজকে আমি এখন পর্যন্ত সেরা ৬ টি Windows Repairing Tool নিয়ে আলোচনা করব।

বিভিন্ন কারণে আমাদের পিসি ছোট বড় error আসতে পারে এর প্রধান কিছু কারণ নিচে দেয়া হল।
আমি প্রথমেই বলেছি, কিছু সমস্যা উইন্ডোজ এর সকল ব্যবহারকারীই ফেস করতে পারে যা তাদের অফিসিয়াল বাগ এবং সেই সমস্যা গুলোর সমাধান তারাই দিয়ে থাকে। এজন্য প্রথমে আপনার উইন্ডোজ এর আপডেট চেক করুন। নতুন কোন আপডেট আসলে, আপডেট দিন। যদি সমস্যার সমাধান না হয় তাহলে বুঝবেন সমস্যাটি শুধু মাত্র আপনার পিসিতেই হচ্ছে।
এবার চলুন দেখে আসি উইন্ডোজ এর সেরা ৬ টি Repairing Tool গুলো

Windows 10 অটোমেটিক্যালি ড্রাইভার আপডেট করলেও কখনো কখনো গুরুত্বপূর্ণ কিছু ড্রাইভার আপডেট হতে বাদ পড়ে যায়। ড্রাইভার মিসিং এর জন্য বিভিন্ন ইস্যু আসতে পারে আপনার পিসিতে। তাই সব সময় চেক করে ড্রাইভার আপডেট রাখাই ভাল।
অফিসিয়াল ওয়েবসাইট @ IOBit Driver Booster
ড্রাইভার আপডেট চেক এবং ইন্সটল দেয়া সবচেয়ে ভাল উপায় হচ্ছে ড্রাইভার আপডেট টুল ব্যবহার করা আর এমনি একটি দারুণ ফ্রি টুল হচ্ছে IOBit Driver Booster। তাদের দাবী তারা ৩, ০০০, ০০০+ ড্রাইভার সমস্যা সমাধান করতে পারে।

অফলাইনে ব্যবহার করার জন্য আরেকটি দারুণ ড্রাইভার আপডেট টুল হচ্ছে, Snappy Driver Installer। এটি একটি ওপেন সোর্স এবং ফ্রি সফটওয়্যার যা দিয়েও ড্রাইভার আপডেট করতে পারবেন।
অফিসিয়াল ওয়েবসাইট @ Snappy Driver Installer
Snappy Driver Installer সফটওয়্যারটি ডাউনলোড করে ইন্সটল করুন৷ প্রোগ্রামটি রান করুন এবং Download Indexes Only ক্লিক করুন। এবার আপনার পিসি স্ক্যান করে দেখবে কি কি ড্রাইভার লাগবে।
স্ক্যান হবার পর এটি সম্ভাব্য ড্রাইভার গুলো দেখাবে৷ যে ড্রাইভারটি ইন্সটল দিতে চান সেটাতে ক্লিক করুন। তবে অবশ্যই ড্রাইভার আপডেট দেয়ার আগে একটি সিস্টেম রিস্টোর তৈরি করেন নেবেন। ইন্সটল হয়ে গেলে রিস্টার্ট দিন।

উইন্ডোজ এর বেস্ট Repairing Tool হবার পাশাপাশি এটি একটি পোর্টেবল সফটওয়্যার। অপারেটিং সিস্টেম এর বিভিন্ন সমস্যা এই টুল দ্বারা সমাধান করতে পারবেন।
অফিসিয়াল ওয়েবসাইট @ FixWin10
এই FixWin10 প্রোগ্রামটি ৬ টি সেকশন বিভক্ত, প্রতিটি সেকশন আলাদা আলাদা কম্পোনেন্ট দিয়ে ভাগ করা যেমন, File Explorer, System Tools ইত্যাদি।
প্রতিটি সেকশনে সর্বনিম্ন দশটি করে ফিক্স থাকবে। ফিক্স হবার পর আপনার পিসি রিস্টার্ট হতে পারে সেটা অবশ্য আগে ওয়ার্নিং দেবে।
কমন সমস্যা থেকে শুরু করে এডভান্স সব কাজ হবে FixWin10 দিয়ে। রিসাইকল বিন এর ফাইল ডিলিট থেকে শুরু করে Registry Editor রিস্টোর করতে পারবেন।
Additional Fixes সেকশনটি কতগুলো প্রয়োজনীয় Tweaks দিয়ে তৈরি। Troubleshooters সেকশনে ক্লিক করলে তা আপনার সিস্টেমের ডিফল্ট Troubleshooted ব্যবহার করবে। তবে আমার পরামর্শ থাকবে ডিপ এনালাইসিস করার আগে একবার আলাদা আলাদা ভাবে ফিক্স করার চেষ্টা করাই ভাল।

FixWin10 এর মত চমৎকার আরেকটি Repairing Tool হচ্ছে Ultimate Windows Tweaker 4। দুইটি প্রোগ্রামই একই ধরনের সহজ ইন্টারফেস প্রোভাইড করে থাকে।
ডাউনলোড লিংক @ Ultimate Windows Tweaker 4
Ultimate Windows Tweaker 4 এর মাধ্যমে নির্দিষ্ট ফিচার গুলো এনে-ভল ডিজেবল করা যায়। এই প্রোগ্রামে লিস্ট করা সেটিংস বা ফিচার গুলো Settings app, Registry Editor, Group Policy Editor ইত্যাদি দিয়ে চেঞ্জ করতে পারবেন।
Ultimate Windows Tweaker 4 প্রোগ্রামটিতে সকল অপশন গুলো রিলেটেড ইস্যু অনুযায়ী আলাদা সেকশনে ভাগ করা এতে সহজের আপনি সেগুলো পরিবর্তন করতে পারবেন।
কাজ শুরু করার আগে একটি System Restore তৈরি করে নিন। এর Additional সেকশন এ ক্লিক করে আপনি Windows 7 এর ফটো ভিউয়ার টি নিয়ে আসতে পারবেন।

আরেকটি দারুণ এবং প্রয়োজনীয় উইন্ডোজ Repairing Tool হল Windows Repair। যার মাধ্যমে উইন্ডোজ এর অগণিত সমস্যার সমাধান করতে পারবেন। এই প্রোগ্রামটির ডেভেলপারদের সাজেশন হচ্ছে Safe Mode এই টুলটি ব্যবহার করা তাহলে বেশি কার্যকর হবে। এই টুলের নিজস্ব Reboot to Safe Mode অপশন দিয়ে সহজেই দ্রুত রিবুট করতে পারবেন।
অফিসিয়াল ওয়েবসাইট @ Windows Repair
Windows Repair টুলটি, registry permissions, file permissions, Windows Firewall settings, Winsock, DNS cache fixes, Windows Update সহ আরও অনেক অপশন কাভার করবে। Windows Check Disk (chkdsk) এবং System File Checker (sfc) দিয়ে কিভাবে ইস্যু চেক দিবেন সেটাও জানতে পারবেন এটি দিয়ে।
যদি Utitiles দিয়ে আপনার ইস্যু ফিক্স করতে না পারেন, বুঝতে না পারেন কিভাবে কি করবেন তাহলে Repairs ট্যাব এ ক্লিক করুন। Windows Repair টুলটিতে ছয়টি অপশন পাবেন। Open Repairs এ ক্লিক করে বিভিন্ন সমস্যার সমাধান পাবেন। এছাড়াও Windows Repair এর অন্য অপশন গুলোর মাধ্যমে নির্দিষ্ট সমস্যা যেমন, Malware Cleanup, Broken File Permissions, এবংWindows Updates এর সমাধান পাবেন।

নিঃসন্দেহে Windows 10 দুর্দান্ত একটি অপারেটিং সিস্টেম। কিছু ক্ষুদ্র ক্ষুদ্র বাগ ছাড়া সবাই দারুণ ব্যবহার করছে এই অপারেটিং সিস্টেমটি।
তবে উইন্ডোজ এর এই আপডেট গুলোতে অনেকেই খুশি হয় নি। যেমন যখন সবাই Windows 7 নিয়ে সুখে ছিল তখন Windows 8 এর আগমন তারপর আবার Windows 10। এর প্রধান কারণ হচ্ছে নতুন অপারেটিং সিস্টেম গুলো আসাতে আগের সিস্টেমের কিছু ফিচার মিসিং থাকতো।
সবচেয়ে ভাল উদাহরণ হতে পারে, Windows Photo View যা windows 7 এ ছিল কিন্তু Windows 10 এ নেই। আর Windows 10 এর নতুন ভিউয়ার টিও দারুণ বিরক্তিকর।
তাই আপনার জন্য সুখবর হচ্ছে এখন চাইলেই আপনি আগের উইন্ডোজ এর পুরাতন ফিচার গুলো নতুন অপারেটিং সিস্টেমেও নিয়ে আসতে পারবেন। Windows 10 এর স্টার্ট মেনু চেঞ্জ করেও ক্লাসিক্যাল স্টার্ট মেনু নিয়ে আসতে পারবেন। এমনকি ক্লাসিক গেম গুলোও খেলতে পারবেন Missed Features Installer টুলটি ব্যবহার করে।
ডাউনলোড লিংক @ Missed Features Installer
দারুণ এই Missed Features Installer সফটওয়্যার দিয়ে একই সাথে উইন্ডোজ এর অপডেট বন্ধ করার পাশাপাশি edge browser, cortana ইত্যাদি ডিজেবল করতে পারবেন।
তবে মনে রাখবেন যেহেতু এই কাজ গুলো উইন্ডোজ এর বিভিন্ন কনফিগারেশন চেঞ্জ করবে সুতরাং আপনার সিস্টেম ড্যামেজ হতে পারে তাই অবশ্যই System Restore তৈরি করে নিন।

Windows 10 এর কিছু প্রাইভেসি ইস্যু রয়েছে এবং মাইক্রোসফট সেটা জানে। যদিও তারা ২০১৫ সাল থেকেই প্রাইভেসি ইম্প্রুভ করে যাচ্ছে তবুও, Tracking, Telemetry, ডাটা কালেক্ট এখনো রয়েছে।
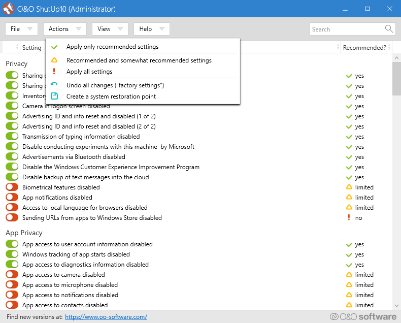
যদিও অনেকে বিশ্বাস করে অপারেটিং সিস্টেম এর ডেভেলপমেন্ট এর জন্য ইউজার ডাটা কালেক্ট করতে হয়, তবুও আপনার গুরুত্বপূর্ণ ডাটা এভাবেই তাদের দিয়ে দিতে পারেন না। মাইক্রোসফট এর ডাটা সংগ্রহ অনেক সফটওয়্যার দিয়ে বন্ধ করা যায় তার মধ্যে O&O ShutUp10 একটি।
অফিসিয়াল ওয়েবসাইট @ O&O ShutUp10
এই O&O ShutUp10 প্রোগ্রামটিতে ৯ টি সেকশন আছে যা বিভিন্ন প্রাইভেসি সেটিং অফার করে। এমনকি এমন সেটিংসও আছে যা অপারেটিং সিস্টেমেও নেই। O&O ShutUp10 এর মাধ্যমে বিভিন্ন অজানা ফিচার ও অফ করার সুযোগ পাবেন।
O&O ShutUp10 এর ভাল একটি বৈশিষ্ট্য হচ্ছে প্রতিটি অপশনের ছোট করে বর্নান পাবেন যাতে করে বুঝতে পারবেন এটির কাজ কি এবং বন্ধ করলে কি হতে পারে। সব কিছু অফ করে দিলে পুরো অপারেটিং সিস্টেমে সমস্যা দেখা দিতে পারে তাই বুঝে শুনে সিদ্ধান্ত নিন।
এর Apply only recommended settings অপশন ও আছে যেগুলো ব্যবহার করে নিরাপদের আপনার ডাটার নিরাপত্তা নিশ্চিত করতে পারেন।
যদিও ইন্টারনেটে হাজার হাজার টুল বা সফটওয়্যার পাওয়া যায় তবুও আমি সেরা এবং বাচাই করা কিছু সফটওয়্যার নিয়ে আলোচনা করলাম। আশা করছি এই সফটওয়্যার গুলো ব্যবহার করে আপনার উইন্ডোজ এর মোটামুটি সকল সমস্যার সমাধান করতে পারবেন।
কেমন হল আজকের টিউন তা অবশ্যই টিউমেন্টের মাধ্যমে জানাবেন। আমাদের জানান আপনার কাছে কোন Repairing Tool সবচেয়ে বেশি কার্যকর মনের হয়েছে।
পরবর্তী টিউন পর্যন্ত ভাল থাকুন। আমাদের সমসাময়িক যে সংকট চলছে এর থেকে রক্ষা পেতে সবাই সচেতন থাকবেন কারণ আপনার সচেতনতাই পারে আমাদের সবাইকে খারাপ অবস্থা থেকে বাঁচাতে। সবাই বাসায় থাকুন আর আল্লাহর উপর ভরসা রাখুন, আল্লাহ হা-ফেজ।
আমি সোহানুর রহমান। সুপ্রিম টিউনার, টেকটিউনস, ঢাকা। বিশ্বের সর্ববৃহৎ বিজ্ঞান ও প্রযুক্তির সৌশল নেটওয়ার্ক - টেকটিউনস এ আমি 12 বছর 7 মাস যাবৎ যুক্ত আছি। টেকটিউনস আমি এ পর্যন্ত 682 টি টিউন ও 200 টি টিউমেন্ট করেছি। টেকটিউনসে আমার 125 ফলোয়ার আছে এবং আমি টেকটিউনসে 0 টিউনারকে ফলো করি।
কখনো কখনো প্রজাপতির ডানা ঝাপটানোর মত ঘটনা পুরো পৃথিবী বদলে দিতে পারে।