
আমাদেরকে অনেক সময় অনেক কারণে বিভিন্ন গুরুত্বপূর্ণ ওয়েবপেজ বিভিন্ন দরকারী সময়ে ব্রাউজ করতে হয়। কিন্তু নেট সংযোগ এর সমস্যার কারণে আমরা অনেক সময় সেই সেই ওয়েবপেজ গুলো ব্রাউজ করতে পারি না। কিংবা কোনো ডাউনলোড লিংক সম্বলিত ওয়েবপেজগুলোর থেকে অনেকগুলো লিংক সংগ্রহ করার সময় অনেক সময় আমরা বার বার ওই পেজটি ব্রাউজ করে থাকি। এ সমস্যা থেকে মুক্তি পেতে আমরা সহজেই ওয়েবপেজগুলো অফলাইনে ব্রাউজ করার জন্য ডাউনলোড করে রাখতে পারি। আজ আমি আপনাদেরকে দেখাবো কিভাবে আপনারা সম্পূর্ণ একটি ওয়েবসাইটকে অফলাইনে ব্রাউজ করার জন্য ডাউনলোড করে রাখবেন। এই কাজের জন্য আমি কয়েকটি পদ্ধতি ব্যবহার করবো। আপনার কাছে যে পদ্ধতিটি সুবিধা জনক এবং সহজবোধ্য আর কাজের মনে হয় সেই পদ্ধতিটি আপনি ব্যবহার করতে পারেন! তো চলুন কথা না বাড়িয়ে সরাসরি টিউনে চলে যাই:
ওয়েবসাইটকে ডাউনলোড করার এটা হচ্ছে সব থেকে সহজ পদ্ধতি। কিন্তু সকল ওয়েবসাইটের ক্ষেত্রে এটি ১০০% কার্যকরি নাও হতে পারে! আমরা কোনো ফাইলকে যেভাবে স্বাভাবিক নিয়মে সেভ করে থাকি ঠিক সে ভাবেই আপনি চাইলে যেকোনো ওয়েবপেজকেও আপনার পিসিতে আপনি সেভ / সংরক্ষণ করে রাখতে পারেন। এ জন্য নিচের ধাপগুলো অনুসরণ করুন:
১) আমি ফায়ারফক্স ব্রাউজারে একটি ওয়েবপেজকে সেভ করবো। এর জন্য ব্রাউজারে উক্ত পেজটি লোড করার পর কিবোর্ডের কন্ট্রোল বাটন চেপে S বাটন (Ctrl + S) চাপলাম, এবার একটি Save as উইন্ডো আসবে, এখানে আপনি আপনার পিসির কোথায় ওয়েবপেজটি সেভ করে রাখতে চান সেটি দেখিয়ে দিন এবং Save বাটনে ক্লিক করে বেরিয়ে আসনু। মনে রাখবেন, Save বাটন ক্লিক করে বেরিয়ে আসার পর ওয়েবপেজটি ডাউনলোড হতে থাকবে, আর ডাউনলোডের সময় নেট কানেক্টশন চলে গেলে কিংবা পিসি বন্ধ করে দিলে ডাউনলোড প্রক্রিয়া ব্যাহত হবে।

২) আপনার পিসির যে স্থানে ওয়েবপেজটি সেভ করেছেন সেখানে গিয়ে দেখুন আপনার পেজের নামে একটি ফাইল এবং একটি ফোল্ডার তৈরি হয়েছে।

৩) এবার আপনাকে শুধু ফায়ারফক্স HTML ফাইলটিকে চালু করতে হবে যখন আপনি অফলাইনে ওয়েবপেজটি দেখতে চাইবেন!
তবে মনে রাখবেন, ফোল্ডার বা ফাইলের মধ্যে কোনোটি ডিলেট করে দিলে কিংবা ফাইলটি এবং ফোল্ডারটি আলাদা স্থানে রাখলে এই পদ্ধতিটি কাজ করবে না। মানে হলো ফাইলটি এবং ফোল্ডারটি একই ডিরেক্টরিতে রাখতে হবে। এ পদ্ধতি ১০০% কার্যকরি না কারণ সকল ওয়েবসাইটের কন্টেন্ট এক না, তাই সকল প্রকার ওয়েবসাইট এই পদ্ধতিতে সেভ হবে না। আপনি ট্রাই করে দেখতে পারেন।
এই পদ্ধতিতে আমি কয়েকটি সফটওয়্যারের সাহায্যে ওয়েবসাইট ডাউনলোড করে দেখবো। ১ম পদ্ধতিতে আপনার কাজ না হলে আপনি এই সফটওয়্যারগুলো ট্রাই করে দেখতে পারেন। এখানে কয়েকটি সফটওয়্যার দিয়ে আমি ওয়েবসাইট অফলাইনে ব্রাউজ করার জন্য ডাউনলোড করে দেখাচ্ছি।
প্রথমেই যে সফটওয়্যারটি ব্যবহার করবো সেটার নাম HTTrack . এর জন্য প্রথমেই আপনাকে সফটওয়্যারটি ডাউনলোড করে নিতে হবে। HTTrack সফটওয়্যারটি ডাউনলোড করার জন্য এখানে ক্লিক করুন। এবার নিচের ধাপগুলো অনুসরণ করুন:
১) HTTrack সফটওয়্যারটি ডাউনলোড করা হয়ে গেলে এটি আপনার পিসিতে ই্ন্সটল দিন।

২) ইন্সটল দেওয়া হয়ে গেলে সফটওয়্যারটি ওপেন করুন, এখানে দেখবেন একটি নতুন প্রজেক্ট নাম, প্রজেক্ট ক্যাটাগরি এবং কোথায় ডাউনলোডকৃত সাইটটি সেভ করবেন সেটি নির্ধারণ করতে চাইছে আপনাকে দিয়ে। আপনার প্রয়োজন মাফিক ডিটেইলগুলো দিয়ে Next বাটনে ক্লিক করুন।

৩) এবার পরবর্তী উইন্ডোতে আপনাকে Web Addresses : (URL) টেক্স বক্সে ওয়েবসাইটের ঠিকানাটি লিখতে হবে, জাস্ট Complete URL টি যেকোনো ব্রাউজার থেকে কপি পেস্ট করে এনে দিন এবং Next বাটনে ক্লিক করুন।

৪) এবার দেখবেন যে আপনার ওয়েবসাইটটির ডাউনলোড প্রক্রিয়া শুরু হয়েছে। ডাউনলোড প্রক্রিয়াটি আপনার নেট স্পিড এবং ওয়েবসাইটের সাইজের উপর নির্ভর করবে।

৫) ডাউনলোড করা হয়ে গেলে সে স্থানে ডাউনলোড পাথটি দেখিয়ে দিয়েছেন সেখানে গিয়ে ওয়েবসাইটটির ফাইলটি ওপেন করলেই অফলাইনে আপনি কাঙ্খিত সাইটটি ব্রাউজ করতে পারবেন।
GetLeft হচ্ছে একটি ওয়েবসাইট গ্রাবার জাতীয় সফটওয়্যার, এটি ইউজারের পছন্দমত অপশনে যেকোনো ওয়েবসাইটকে কমপ্লিটভাবে ডাউনলোড করে রাখে পরবর্তীতে অফলাইনে ব্রাউজ করার জন্য। প্রথমেই আপনাকে GetLeft সফটওয়্যারটি ডাউনলোড করে নিতে হবে। সফটওয়্যারটি ডাউনলোড করার জন্য এই লিংকে ক্লিক করুন। এবার সফটওয়্যারটি আপনার পিসিতে চালু করুন। তারপর নিচের ধাপগুলো অনুসরণ করুন:

১) সফটওয়্যারটি ডাউনলোড করে চালু করার পর সরাসরি কিবোর্ড থেকে CTRL + U বাটন চাপুন। একটি Enter Url মিনি উইন্ডো আসবে। এখানে আপনাকে ওয়েবসাইটের ঠিকানা এবং সাইটটি আপনার পিসির কোথায় সেভ করবেন সেটি নির্বাচন করে দিন। তারপর Start বাটনে ক্লিক করুন।

২) এবার আপনার কাছে জানতে চাওয়া হবে সাইটটির কোন কোন ফাইলগুলো ডাউনলোড করতে চান। পছন্দ অনুযায়ী ফাইলগুলো সিলেক্ট করে মাঝের নীল প্লে বাটনে ক্লিক করে ডাউনলোড প্র্রক্রিয়াটি শুরু করুন।

৩) এবার কিছুক্ষণ অপেক্ষা করুন, আপনার সাইটটি ডাউনলোড হচ্ছে।

৪) ডাউনলোড হয়ে গেলে এবার আপনি সাইটি মেইন ফাইলে ক্লিক করে ওয়েবসাইটটি অফলাইনে ব্রাউজ করতে পারবেন।
Cyotek WebCopy হচ্ছে একটি ফ্রি টুল যেটির মাধ্যমে আপনি কোনো ওয়েবসাইটের সম্পূর্ণ কিংবা নির্দিষ্ট অংশকে আপনার পিসিতে ডাউনলোড করে রাখতে পারবেন পরবর্তীতে ব্রাউজ করার জন্য। আর ওয়েবসাইটের বিভিন্ন কনটেন্টের ধরণগুলো নিজে নিজেই পরবর্তীতে অফলাইনে ব্রাউজ করার জন্য ফিট হয়ে থাকবে। এর জন্য প্রথমেই আপনাকে যে কাজটি করতে হবে তা হলো Cyotek WebCopy সফটওয়্যারটি ডাউনলোড করে নিতে হবে। ডাউনলোড করার জন্য এই লিংকে ক্লিক করুন। ডাউনলোড করা হয়ে গেলে সফটওয়্যারটি আপনার পিসিতে ইন্সটল করুন। তারপর নিচের ধাপগুলো অনুসরণ করুন:

১) সফটওয়্যারটি চালু করার পর সরাসরি কিবোর্ডের F5 বাটন চাপুন, ওয়েবসাইট ডাউনলোডের উইন্ডো চলে আসবে। এখানে কাঙ্খিত ওয়েবসাইটে ঠিকনা এবং পিসির কোথায় সাইটি সেভ করে রাখবেন সেটি দেখিয়ে দিন। এবার Copy Website বাটনে ক্লিক করুন।

২) এবার সাইটি ডাউনলোড হওয়া পর্যন্ত অপেক্ষা করুন।
৩) ডাউনলোড হয়ে গেলে অফলাইনে আপনার ব্রাউজে ডাউনলোডকৃত ফাইলটি চালু করে সাইটটি ব্রাউজ করতে পারবেন!
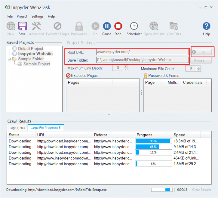
Web2Disk হচ্ছে একটি পাওয়ারফুল ওয়েবসাইট কপি করার সফটওয়্যার যেটি দিয়ে আপনি যেকোনো ওয়েবসাইটকে অফলাইনে ব্রাউজ করার জন্য কপি করে রাখতে পারবেন এবং পরবর্তীতে অফলাইনেও আপনি অনলাইন ব্রাউজিংয়ের মজা পাবেন। এর জন্য প্রথমেই সফটওয়্যারটি আপনার পিসিতে ডাউনলোড করে নিন। ডাউনলোড করার জন্য এই লিংকে ক্লিক করুন। ডাউনলোড করা হয়ে গেলে সফটওয়্যারটি আপনার পিসিতে ইন্সটল করে নিন। তারপর নিচের ধাপগুলো অনুসরণ করুন:

ডাউনলোড করে ইন্সটল দেবার পর সফটওয়্যাটি চালু করুন। এবার আপনাকে শুধু Root URL বক্সে কাঙ্খিত ওয়েবসাইটের ঠিকানা লিখতে হবে এবং Save Folder বক্সে পিসির কোথায় ফাইলটি সেভ করবেন সেটি দেখিয়ে দিতে হবে আপনাকে। তারপর Go বাটনে প্রেস করে ডাউনলোড প্রক্রিয়াটি শুরু করতে হবে।
তো আজকের টিউনের শেষের দিকে এসে পড়েছি। উপরের দুটি পদ্ধতিতেই আপনি যেকোনো ওয়েবসাইটে অফলাইনে ব্রাউজ করার জন্য পিসিতে সেভ করে রাখতে পারেন। তবে কথা হচ্ছে কিছু কিছু সাইট থেকে আশাকরি। আজ এ পর্যন্তই। আগামীতে অন্য কোনো টপিক নিয়ে আলোচনা করতে চলে আসবো। সবাই ভালো থাকবেন!
টিউনটি পড়ার জন্য ধন্যবাদ।
আমি ফাহাদ হোসেন। Supreme Top Tuner, Techtunes, Dhaka। বিশ্বের সর্ববৃহৎ বিজ্ঞান ও প্রযুক্তির সৌশল নেটওয়ার্ক - টেকটিউনস এ আমি 13 বছর 11 মাস যাবৎ যুক্ত আছি। টেকটিউনস আমি এ পর্যন্ত 661 টি টিউন ও 427 টি টিউমেন্ট করেছি। টেকটিউনসে আমার 150 ফলোয়ার আছে এবং আমি টেকটিউনসে 0 টিউনারকে ফলো করি।
যার কেউ নাই তার কম্পিউটার আছে!