
প্রজেক্ট বুক ১ ঃ https://www.techtunes.io/electronics/tune-id/207973
প্রজেক্ট বুক ২ ঃ https://www.techtunes.io/electronics/tune-id/208501
প্রজেক্ট বুক ৩ ঃ https://www.techtunes.io/electronics/tune-id/208667
প্রজেক্ট বুক ৪ ঃ https://www.techtunes.io/electronics/tune-id/208761
আশ্লামূয়ালাঈকূম সবাইকে ,
আবার হাজির হলাম প্রজেক্ট বুক সিরিজের টিউন নিয়ে । আজকে আমরা খুবই দরকারি একটি সফটওয়্যার নিয়ে আলোচনা করব । যারা আমরা ইলেক্ট্রনিকস নিয়ে কাজ করী আমাদের প্রায়ই বিভিন্ন সার্কিট নিয়ে বাস্তব জীবনে কাজ করতে হয় । কিন্তু তার আগে আমাদের দেখা উচিৎ আসলে সেই সার্কিট কাজ করবে কিনা ? এর একটি সহজ ঊপায় হচ্ছে ভার্চুয়াল জগত । আর সেই ভার্চুয়াল জগতের মাধ্যমে আপনি আপনার সার্কিটের ভালো মন্দ দুই দিক দেখতে পারবেন । আজকে আমি আপনাদের সেই ভার্চুয়াল জগতের একটি সফটওয়্যার এর নাম বলবো আর তা হল PROTEUS SOFTWARE. ইলেক্ট্রনিকস এর সার্কিট এর বাস্তব প্রয়োগের মতই আপনি এতে সিমুলেশন করতে পারবেন । আজকে আমি আপনাদের এই সফটওয়্যার নিয়ে কিছু কথা এবং এর কিছু প্রয়োগ নিয়ে বলবো । আপনারা আগ্রহী থাকলে আস্তে আস্তে এর পুরো ব্যাবহারিক দিক ও আলোচনা করব চেইন আকারে । তার আগে সফটওয়্যার টী নামিয়ে নিন ।
https://drive.google.com/file/d/0BxR6kJL4E9EMVU0zWE5jTFhqWlU/edit?usp=sharing
সফটওয়্যারে INSTALL করার জন্য RUN AS ADMINISTRATOR দিন । এর পর READ ME টেক্সট ফাইল টী পড়ুন এবং সেই মত INSTALL করুন । কোন সমস্যা হলে আমাকে এই জায়গায় কমেন্ট করুন । INSTALL দেয়ার পর প্রথম এই রকম একটি ছবি আসবে ।

এর কিছুক্ষণ পর আসবে এই রকম আরেকটি SCREEN . খেয়াল করে দেখুন এতে কী লাল মার্ক করা লেখা দেখায় কিনা ? যদি দেখায় তার মাণে এটা সঠিক ভাবে INSTALL হয়েছে ।

আপনি NEW PROJECT এ ক্লীক করুন । দেখবেন এই রকম আরেকটি SCREEN আসবে ।

এর পর নিজের মত একটি নাম দিন । আমি যেমন দিলাম SAMPLE PROJECT . এর পর কোন ড্রাইভ এ রাখবেন সেটা ঠিক করুন এবং NEXT বাটনে ক্লীক করুন । তারপর ঠিক এই রকম আরেকটি আসবে ।

এখানেও DEFAULT এ ক্লীক করুন এবং NEXT বাটনে ক্লীক করুন ।

আগের মতো DEFAULT এ ক্লীক করুন । এবং NEXT করুন । এবার আসবে আপনার কাঙ্ক্ষিত WINDOW । ডিজাইন এর জন্য এখানে অনেক গুলো অপশন দেয়া আছে । আপনি কোন কম্পোনেন্ট নির্বাচন করতে চাঈলে P বাটনে ক্লীক করুন ।

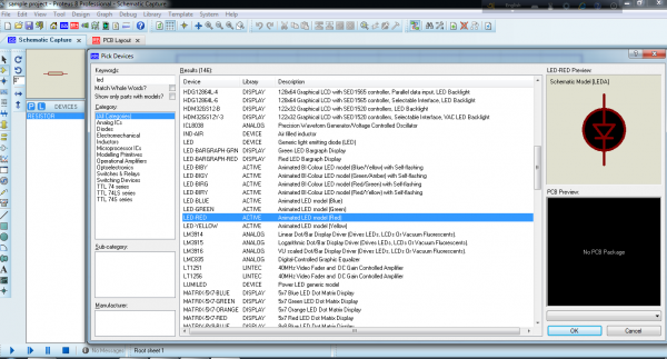
P বাটনে ক্লীক করার পর আপনার সামনে ঠিক এই ধরনের একটি স্ক্রিন আসবে । এখানে আপনি জে কম্পোনেন্ট চাচ্ছেণ সেটা নির্বাচন করতে পারবেন এবং সেটার ভার্চুয়াল সিম্বল ও দেখতে পারবেন ডাণ পাশের ঘরে ।

একে একে আপনি খুব সাধারণ একটি সার্কিটের জন্য মণে করুন আপনি ব্যাটারি দিয়ে লাইট জ্বালাবেন । তার জন্য দরকার পরবে RESISTOR , BATTERY , LED LIGHT . তাহলে ঠিক এভাবে একে একে নাম লীখূণ আর OK বাটনে ক্লীক করুন ।

যখন শোব কম্পোনেন্ট নেয়া শেষ হবে তারপর আপনি ডিজাইন ওয়ীণ্ডো টে চলে আসুন ।

বাম পাশে সব কম্পোনেন্ট এর নাম দেখাচ্ছে । আর GND এর জন্য আপনি পরে TERMINAL MODE অপশন এ ক্লীক করুন । এখণ যেখানে নাম দেখাচ্ছে সেখানে ডাবল ক্লীক করে কম্পোনেন্ট বসাতে থাকুন ঠিক এভাবে ।

মান বদলানোর জন্য ডাবল ক্লীক করুন ।

আমি এখানে ২২০ ওহম দিলাম । এর পর সব গুলো জোড়া দিন ।

আর নিচে জে কাটার মতো দেখছেন সেটাই হল GND । এটার আরেক নাম ভূমী বা নেগেটিভ কানেকশন । এবার বাম পাশে নিচে জে প্লে বাটন আছে সেখানে ক্লীক করুন । এবং দেখুন বাস্তব জীবনের একটি ভার্চুয়াল চিত্র । 😆
সিমুলেশন ফাইল নামিয়ে নিতে পারেন
http://www.mediafire.com/download/j595u57pgluxgf6/SIMULATION_FILE.zip
. আশা করছি সবাই বুজতে পারছেন । অনেকের প্রথম প্রথম সমস্যা হতে পারে । কিন্তু চিন্তার কিছু নেই । আর কোন সমস্যা হলে আমাকে মেইল করতে পাড়েণ ।
[email protected]
[email protected]
fb:: Mohammad Ali Nipun ([email protected])
skype::addabazi .
। ইনশা আল্লাহ আগামিতে আর মান সম্মত টিউন করার চেষ্টা করব । কার কোন সমস্যা , প্রোজেক্ট প্রবলেম , মাইক্রো কন্ট্রোলার নিয়ে জানার ইচ্ছা থাকলে আমাকে বলতে পারেন । আপনাদের আগ্রহ থাকলেই আমি পরবর্তী টিউন করব । আর কোন ভুল হলে ক্ষমা সুন্দর দৃষ্টিতে দেখবেন ।
খোদা হাফেয ।
আমি মুন্না। বিশ্বের সর্ববৃহৎ বিজ্ঞান ও প্রযুক্তির সৌশল নেটওয়ার্ক - টেকটিউনস এ আমি 14 বছর 8 মাস যাবৎ যুক্ত আছি। টেকটিউনস আমি এ পর্যন্ত 18 টি টিউন ও 231 টি টিউমেন্ট করেছি। টেকটিউনসে আমার 0 ফলোয়ার আছে এবং আমি টেকটিউনসে 1 টিউনারকে ফলো করি।
ACTUALLY , i am a introvert type boy . But i think it's the time to open before my friends.
eta khub e valo ekta software…. amy 3rd year e thakte onek project design korsi eta diye. MPU interfacing er jonno er che valo software mone hoy nay.
tune korar jonno thnx bro…