
প্রিয় টেকটিউজিটরস, কেমন আছেন আপনারা সবাই? আশাকরি ভালো আছেন এবং আপনাদের পিসিগুলোও ভালো আছে! 😉 আজ আমি আপনাদের জন্য এমন একটি Software নিয়ে এসেছি, যা আপনার কম্পিউটারের Hardware এবং Software এর প্রতিটি গোপন তথ্য যেন একটি ক্লিকের মাধ্যমেই আপনার সামনে এনে হাজির করবে। যারা System এর গভীরে ডুব দিতে এবং নিজেদের পিসিকে আরও ভালোভাবে জানতে চান, তাদের জন্য SIW (system Information for Windows) হতে পারে এক অসাধারণ টুল।

আমরা প্রায় সবাই-ই কম্পিউটার ব্যবহার করি, কিন্তু এর ভেতরের জটিল সেটিংস (Settings) সম্পর্কে খুব কম ধারণা রাখি। System এ কোনো সমস্যা দেখা দিলে বা নতুন কোনো ডিভাইস সংযোগ করার আগে আমাদের প্রায়ই Compatibility নিয়ে চিন্তা করতে হয়। SIW ঠিক এই জায়গাতেই সুপারম্যান হিসেবে অবতীর্ণ হতে পারে! SIW, মানে System Information for Windows, যেন আপনার পিসির একজন ব্যক্তিগত সহকারি - সকল তথ্য তার নখদর্পণে!
Topala Software Solutions নামক কানাডার একটি ডেভলপার Company এই অসাধারণ টুলটি তৈরি করেছে। SIW এর সবচেয়ে বড় সুবিধা হলো, এটি অত্যন্ত সহজে এবং দ্রুত আপনার কম্পিউটারের ভেতরের প্রায় সকল Information বের করে দিতে পারে। ফলে System এর সমস্যা সমাধান করা বা আপগ্রেড করার সিদ্ধান্ত নেওয়া অনেক সহজ হয়ে যায়।
অফিসিয়াল ওয়েবসাইট @ SIW

আসুন, কয়েকটি বাস্তব উদাহরণ দিয়ে SIW এর প্রয়োজনীয়তা ব্যাখ্যা করা যাক:
আপনি হয়তো আপনার কম্পিউটারে একটি নতুন গ্রাফিক্স কার্ড লাগাতে চাচ্ছেন। কিন্তু আপনার মাদারবোর্ড এর সাথে সেটি Compatible হবে কিনা, তা নিয়ে আপনি দ্বিধায় ভুগছেন। SIW এর মাধ্যমে আপনি খুব সহজেই আপনার Motherboard এর স্পেসিফিকেশন (Specification) জানতে পারবেন, এবং সেই অনুযায়ী সঠিক গ্রাফিক্স কার্ডটি নির্বাচন করতে পারবেন।
আপনার কম্পিউটার যদি হঠাৎ করে ধীরগতিতে চলতে শুরু করে, তাহলে আপনি হয়তো বুঝতে পারছেন না Ram এর অভাব নাকি অন্য কোনো সমস্যা। SIW ব্যবহার করে আপনি System এর Resource ব্যবহার নিরীক্ষণ করতে পারবেন, এবং জানতে পারবেন কোন Process সবচেয়ে বেশি মেমোরি (Memory) ব্যবহার করছে। এর ফলে সমস্যার মূল কারণটি খুঁজে বের করা অনেক সহজ হয়ে যাবে।
অনেক সময় আমরা কোনো Software এর লাইসেন্স Key হারিয়ে ফেলি। SIW এর মাধ্যমে আপনি আপনার কম্পিউটারে ইনস্টল করা Software গুলোর লাইসেন্স Key পুনরুদ্ধার করতে পারবেন।
কোনো Hardware যদি ঠিকমতো কাজ না করে, তাহলে সেটি Driver জনিত সমস্যার কারণে হতে পারে। SIW আপনাকে সঠিক Driver খুঁজে বের করতে সাহায্য করবে।
এছাড়াও, যারা কম্পিউটার Hardware এবং Software সম্পর্কে জানতে চান অথবা কম্পিউটার সমস্যার সমাধান করতে চান, তাদের জন্য SIW বিশেষভাবে উপযোগী।

SIW শুধুমাত্র Hardware বা Software এর Information দেখানোর মধ্যেই সীমাবদ্ধ নয়, এর রয়েছে অসংখ্য Features, যা আপনার System এর প্রায় সবকিছু সম্পর্কে বিস্তারিত ধারণা দিতে পারে:
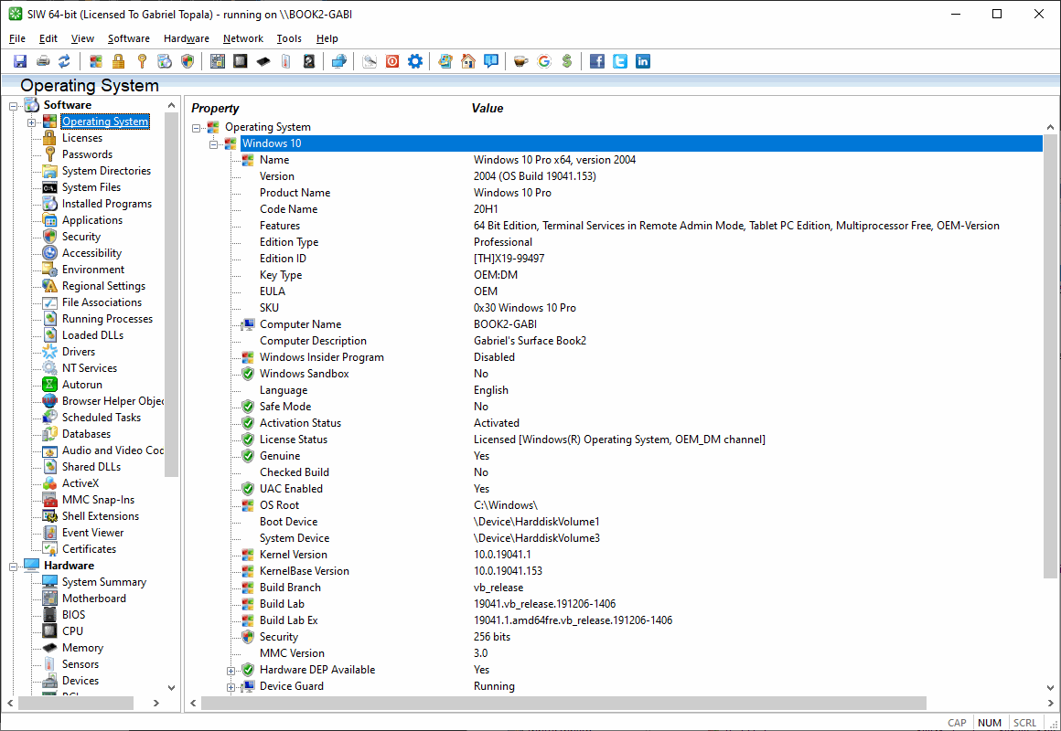
SIW আপনার Operating System এর নাম, Version, Build Number, Serial Number ইত্যাদি Information প্রদর্শন করে। সেই সাথে SIW এর মাধ্যমে Software Licenses (Product Keys/Serial Numbers) পাসওয়ার্ড উদ্ধার করার সুবিধা রয়েছে।
এছাড়া SIW এর মাধ্যমে পিসি এর যে যে ইনফরমেশন গুলো পাওয়া যায়:
SIW এর মাধ্যমে System Summary (কম্পিউটারের মূল তথ্য) থেকে শুরু করে
ইত্যাদি সবকিছু বিস্তারিতভাবে জানতে পারবেন।
SIW আপনার Network এর
কোন Port দিয়ে কী Service চলছে, তাও জানতে পারবেন। আপনার Network এর দুর্বলতাগুলো খুঁজে বের করতেও এটি সাহায্য করে।
SIW এর ৩টি Edition রয়েছে SIW Home, SIW Technician's এবং Enterprise Edition! Windows এর 32-Bit এবং 64-Bit উভয় Architecture এর জন্যই এটি Available। SIW Home পোর্টেবল হওয়ার কারণে SIW ইনস্টল করার কোনো ঝামেলা নেই, শুধু ডাউনলোড করুন আর ব্যবহার শুরু করুন।
SIW ১৪ দিনের জন্য ট্রায়াল ভার্সন ফ্রিতে ব্যবহার করা যায়।
SIW ব্যবহারের সময় Administrator পারমিশন এর প্রয়োজন হতে পারে। তাই Software টি চালানোর সময় "Run as Administrator" অপশনটি ব্যবহার করতে ভুলবেন না।
যদি SIW কে Internet থেকে ব্লক করতে চান (অনেক Software ব্যক্তিগত তথ্য Transmit করে, তাই নিরাপত্তা নিশ্চিত করা ভালো), তাহলে Hosts ফাইলে নিচের লাইনগুলো যোগ করুন:
0.0.0.0 Gtopala.Azurewebsites.Net 0.0.0.0 Gtopala.Net 0.0.0.0 Gtopala.Com 0.0.0.0 Www.Gtopala.Net 0.0.0.0 Www.Gtopala.Com 0.0.0.0 Siw64.Com 0.0.0.0 Www.Siw64.Com
এই লাইনগুলো আপনার Computer কে SIW এর Server এর সাথে যোগাযোগ করতে বাধা দেবে, যা আপনার System এর Security বাড়াতে সাহায্য করবে।
SIW ব্যবহার করে আপনার অভিজ্ঞতা কেমন হলো, সেটিও টিউমেন্ট করে জানাতে পারেন। টেকটিউনস এর সাথেই থাকুন! ধন্যবাদ! Happy Tweaking! 😊
আমি রায়হান ফেরদৌস। বিশ্বের সর্ববৃহৎ বিজ্ঞান ও প্রযুক্তির সৌশল নেটওয়ার্ক - টেকটিউনস এ আমি 12 বছর 9 মাস যাবৎ যুক্ত আছি। টেকটিউনস আমি এ পর্যন্ত 290 টি টিউন ও 131 টি টিউমেন্ট করেছি। টেকটিউনসে আমার 74 ফলোয়ার আছে এবং আমি টেকটিউনসে 1 টিউনারকে ফলো করি।